1. webpack介绍 #
Webpack是一个前端资源加载/打包工具。它将根据模块的依赖关系进行静态分析,然后将这些模块按照指定的规则生成对应的静态资源。

2. 预备知识 #
2.1 toStringTag #
Symbol.toStringTag是一个内置 symbol,它通常作为对象的属性键使用,对应的属性值应该为字符串类型,这个字符串用来表示该对象的自定义类型标签,通常只有内置的Object.prototype.toString()方法会去读取这个标签并把它包含在自己的返回值里。
console.log(Object.prototype.toString.call('foo')); // "[object String]"
console.log(Object.prototype.toString.call([1, 2])); // "[object Array]"
console.log(Object.prototype.toString.call(3)); // "[object Number]"
console.log(Object.prototype.toString.call(true)); // "[object Boolean]"
console.log(Object.prototype.toString.call(undefined)); // "[object Undefined]"
console.log(Object.prototype.toString.call(null)); // "[object Null]"
let myExports={};
Object.defineProperty(myExports, Symbol.toStringTag, { value: 'Module' });
console.log(Object.prototype.toString.call(myExports));2.2 Object.create(null) #
- 使用
create创建的对象,没有任何属性,把它当作一个非常纯净的map来使用,我们可以自己定义hasOwnProperty、toString方法,完全不必担心会将原型链上的同名方法覆盖掉 - 在我们使用
for..in循环的时候会遍历对象原型链上的属性,使用create(null)就不必再对属性进行检查了
var ns = Object.create(null);
if (typeof Object.create !== "function") {
Object.create = function (proto) {
function F() {}
F.prototype = proto;
return new F();
};
}
console.log(ns)
console.log(Object.getPrototypeOf(ns));2.3 getter #
- defineProperty 方法会直接在一个对象上定义一个新属性,或者修改一个对象的现有属性, 并返回这个对象。
- obj 要在其上定义属性的对象。
- prop 要定义或修改的属性的名称。
- descriptor 将被定义或修改的属性描述符。
2.3.1 描述符可同时具有的键值 #
| configurable | enumerable | value | writable | get | set | |
|---|---|---|---|---|---|---|
| 数据描述符 | Yes | Yes | Yes | Yes | No | No |
| 存取描述符 | Yes | Yes No | No | Yes | Yes |
2.3.2 示例 #
var ageValue;
Object.defineProperty(obj, "age", {
value : 10,//数据描述符和存取描述符不能混合使用
get(){
return ageValue;
},
set(newValue){
ageValue = newValue;
}
writable : true,//是否可修改
enumerable : true,//是否可枚举
configurable : true//是否可配置可删除
});2. 同步加载 #
cnpm i webpack webpack-cli html-webpack-plugin clean-webpack-plugin -D2.1 webpack.config.js #
const path = require('path');
const HtmlWebpackPlugin = require('html-webpack-plugin');
const { CleanWebpackPlugin } = require('clean-webpack-plugin');
module.exports = {
mode: 'development',
devtool: 'none',
entry: './src/index.js',
output: {
path: path.resolve(__dirname, 'dist'),
filename: 'bundle.js'
},
module: {},
plugins: [
new CleanWebpackPlugin({ cleanOnceBeforeBuildPatterns: ['**/*'] }),
new HtmlWebpackPlugin({
template: './src/index.html',
filename: 'index.html'
})],
devServer: {}
}2.2 index.js #
src\index.js
let title = require('./title.js');
console.log(title);2.3 title.js #
src\title.js
module.exports = "title";2.4 打包文件分析 #
(function(modules) {
// webpack的启动函数
//模块的缓存
var installedModules = {};
//定义在浏览器中使用的require方法
function __webpack_require__(moduleId) {
//检查模块是否在缓存中
if (installedModules[moduleId]) {
return installedModules[moduleId].exports;
}
//创建一个新的模块并且放到模块的缓存中
var module = (installedModules[moduleId] = {
i: moduleId,
l: false,
exports: {}
});
//执行模块函数
modules[moduleId].call(
module.exports,
module,
module.exports,
__webpack_require__
);
//把模块设置为已经加载
module.l = true;
//返回模块的导出对象
return module.exports;
}
//暴露出模块对象
__webpack_require__.m = modules;
//暴露出模块缓存
__webpack_require__.c = installedModules;
//为harmony导出定义getter函数
__webpack_require__.d = function(exports, name, getter) {
if (!__webpack_require__.o(exports, name)) {
Object.defineProperty(exports, name, { enumerable: true, get: getter });
}
};
//在导出对象上定义__esModule属性
__webpack_require__.r = function(exports) {
if (typeof Symbol !== "undefined" && Symbol.toStringTag) {
Object.defineProperty(exports, Symbol.toStringTag, { value: "Module" });
}
Object.defineProperty(exports, "__esModule", { value: true });
};
/**
* 创建一个模拟的命名空间对象
* mode & 1 value是模块ID直接用__webpack_require__加载
* mode & 2 把所有的属性合并到命名空间ns上
* mode & 4 当已经是命名空间的时候(__esModule=true)可以直接返回值
* mode & 8|1 行为类似于require
*/
__webpack_require__.t = function(value, mode) {
if (mode & 1) value = __webpack_require__(value);
if (mode & 8) return value;
if (mode & 4 && typeof value === "object" && value && value.__esModule)
return value;
var ns = Object.create(null); //定义一个空对象
__webpack_require__.r(ns);
Object.defineProperty(ns, "default", { enumerable: true, value: value });
if (mode & 2 && typeof value != "string")
for (var key in value)
__webpack_require__.d(
ns,
key,
function(key) {
return value[key];
}.bind(null, key)
);
return ns;
};
// getDefaultExport函数为了兼容那些非non-harmony模块
__webpack_require__.n = function(module) {
var getter =
module && module.__esModule
? function getDefault() {
return module["default"];
}
: function getModuleExports() {
return module;
};
__webpack_require__.d(getter, "a", getter);
return getter;
};
//判断对象身上是否拥有此属性
__webpack_require__.o = function(object, property) {
return Object.prototype.hasOwnProperty.call(object, property);
};
//公共路径
__webpack_require__.p = "";
//加载入口模块并且返回导出对象
return __webpack_require__((__webpack_require__.s = "./src/index.js"));
})({
"./src/index.js": function(module, exports, __webpack_require__) {
var title = __webpack_require__("./src/title.js");
console.log(title);
},
"./src/title.js": function(module, exports) {
module.exports = "title";
}
});2.5 实现 #
(function(modules){
var installedModules = {};
function __webpack_require__(moduleId){
if(installedModules[moduleId]){
return installedModules[moduleId];
}
var module = installedModules[moduleId] = {
i:moduleId,
l:false,
exports:{}
}
modules[moduleId].call(modules.exports,module,module.exports,__webpack_require__);
module.l = true;
return module.exports;
}
return __webpack_require__((__webpack_require__.s = "./src/index.js"));
})({
"./src/index.js":function(module,exports,__webpack_require__){
var title = __webpack_require__('./src/title.js');
console.log(title);
},
"./src/title.js":function(module,exports){
module.exports = "title";
}
})3. harmony #
3.1 common.js加载 common.js #
3.1.1 index.js #
let title = require('./title');
console.log(title.name);
console.log(title.age);3.1.2 title.js #
exports.name = 'title_name';
exports.age = 'title_age';3.1.3 bundle.js #
{
"./src/index.js":
(function(module, exports, __webpack_require__) {
var title = __webpack_require__("./src/title.js");
console.log(title.name);
console.log(title.age);
}),
"./src/title.js":
(function(module, exports) {
exports.name = 'title_name';
exports.age = 'title_age';
})
}3.2 common.js加载 ES6 modules #
3.2.1 index.js #
let title = require('./title');
console.log(title.name);
console.log(title.age);3.2.2 title.js #
exports.name = 'title_name';
exports.age = 'title_age';3.2.3 bundle.js #
{
"./src/index.js":
(function(module, exports, __webpack_require__) {
var title = __webpack_require__("./src/title.js");
console.log(title["default"]);
console.log(title.age);
}),
"./src/title.js":
(function(module, __webpack_exports__, __webpack_require__) {
__webpack_require__.r(__webpack_exports__);//__esModule=true
__webpack_require__.d(__webpack_exports__, "age", function() { return age; });
__webpack_exports__["default"] = 'title_name';
var age = 'title_age';
})
}3.3 ES6 modules 加载 ES6 modules #
3.3.1 index.js #
import name,{age} from './title';
console.log(name);
console.log(age);3.3.2 title.js #
export default name = 'title_name';
export const age = 'title_age';3.3.3 bundle.js #
{
"./src/index.js":
(function(module, __webpack_exports__, __webpack_require__) {
__webpack_require__.r(__webpack_exports__);//__esModule=true
var _title__WEBPACK_IMPORTED_MODULE_0__ = __webpack_require__("./src/title.js");
console.log(_title__WEBPACK_IMPORTED_MODULE_0__["default"]);
console.log(_title__WEBPACK_IMPORTED_MODULE_0__["age"]);
}),
"./src/title.js":
(function(module, __webpack_exports__, __webpack_require__) {
__webpack_require__.r(__webpack_exports__);//__esModule=true
__webpack_require__.d(__webpack_exports__, "age", function() { return age; });
__webpack_exports__["default"] = 'title_name';
var age = 'title_age';
})
}3.4 ES6 modules 加载 common.js #
3.4.1 index.js #
import name,{age} from './title';
console.log(name);
console.log(age);3.4.2 title.js #
export default name = 'title_name';
export const age = 'title_age';3.4.3 bundle.js #
{
"./src/index.js":
(function(module, __webpack_exports__, __webpack_require__) {
__webpack_require__.r(__webpack_exports__);//__esModule=true
/* 兼容common.js导出 */ var _title__WEBPACK_IMPORTED_MODULE_0__ = __webpack_require__("./src/title.js");
/* 兼容common.js导出 */ var _title__WEBPACK_IMPORTED_MODULE_0___default = __webpack_require__.n(_title__WEBPACK_IMPORTED_MODULE_0__);
console.log(_title__WEBPACK_IMPORTED_MODULE_0___default.a.name);
console.log(_title__WEBPACK_IMPORTED_MODULE_0___default.a.age);
}),
"./src/title.js":
(function(module, __webpack_exports__,__webpack_require__) {
__webpack_exports__.name = 'title_name';
__webpack_exports__.age = 'title_age';
}),
"./src/title_esm.js":
(function(module, __webpack_exports__,__webpack_require__) {
__webpack_require__.r(__webpack_exports__);//__esModule=true
__webpack_exports__.name = 'title_name';
__webpack_exports__.age = 'title_age';
__webpack_exports__.default = {name:'default_name',age:'default_age'};
})
}4.异步加载 #
4.1 webpack.config.js #
const path = require('path');
const HtmlWebpackPlugin = require('html-webpack-plugin');
const { CleanWebpackPlugin } = require('clean-webpack-plugin');
module.exports = {
mode: 'development',
devtool: 'none',
entry: './src/main.js',
output: {
path: path.resolve(__dirname, 'dist'),
filename: '[name].js'
},
module: {},
plugins: [
new CleanWebpackPlugin({ cleanOnceBeforeBuildPatterns: ['**/*'] }),
new HtmlWebpackPlugin({
template: './src/index.html',
filename: 'index.html',
chunks: ['main1']
})],
devServer: {}
}4.3 src\main.js #
import(/* webpackChunkName: "c" */'./c').then(c => {
console.log(c)
})4.4 src\c.js #
export default {
name: 'zhufeng'
}4.5 dist\main.js #
(function (modules) {
function webpackJsonpCallback(data) {
var chunkIds = data[0];
var moreModules = data[1];
var moduleId, chunkId, i = 0, resolves = [];
for (; i < chunkIds.length; i++) {
chunkId = chunkIds[i];
if (Object.prototype.hasOwnProperty.call(installedChunks, chunkId) && installedChunks[chunkId]) {
resolves.push(installedChunks[chunkId][0]);
}
installedChunks[chunkId] = 0;
}
for (moduleId in moreModules) {
if (Object.prototype.hasOwnProperty.call(moreModules, moduleId)) {
modules[moduleId] = moreModules[moduleId];
}
}
if (parentJsonpFunction) parentJsonpFunction(data);
while (resolves.length) {
resolves.shift()();
}
};
var installedModules = {};
var installedChunks = {
"main": 0
};
function jsonpScriptSrc(chunkId) {
return __webpack_require__.p + "" + ({ "c": "c" }[chunkId] || chunkId) + ".js"
}
function __webpack_require__(moduleId) {
if (installedModules[moduleId]) {
return installedModules[moduleId].exports;
}
var module = installedModules[moduleId] = {
i: moduleId,
l: false,
exports: {}
};
modules[moduleId].call(module.exports, module, module.exports, __webpack_require__);
module.l = true;
return module.exports;
}
__webpack_require__.e = function requireEnsure(chunkId) {
var promises = [];
var installedChunkData = installedChunks[chunkId];
if (installedChunkData !== 0) {
if (installedChunkData) {
promises.push(installedChunkData[2]);
} else {
var promise = new Promise(function (resolve, reject) {
installedChunkData = installedChunks[chunkId] = [resolve, reject];
});
promises.push(installedChunkData[2] = promise);
var script = document.createElement('script');
var onScriptComplete;
script.charset = 'utf-8';
script.timeout = 120;
if (__webpack_require__.nc) {
script.setAttribute("nonce", __webpack_require__.nc);
}
script.src = jsonpScriptSrc(chunkId);
var error = new Error();
onScriptComplete = function (event) {
script.onerror = script.onload = null;
clearTimeout(timeout);
var chunk = installedChunks[chunkId];
if (chunk !== 0) {
if (chunk) {
var errorType = event && (event.type === 'load' ? 'missing' : event.type);
var realSrc = event && event.target && event.target.src;
error.message = 'Loading chunk ' + chunkId + ' failed.\n(' + errorType + ': ' + realSrc + ')';
error.name = 'ChunkLoadError';
error.type = errorType;
error.request = realSrc;
chunk[1](error);
}
installedChunks[chunkId] = undefined;
}
};
var timeout = setTimeout(function () {
onScriptComplete({ type: 'timeout', target: script });
}, 120000);
script.onerror = script.onload = onScriptComplete;
document.head.appendChild(script);
}
}
return Promise.all(promises);
};
__webpack_require__.m = modules;
__webpack_require__.c = installedModules;
__webpack_require__.d = function (exports, name, getter) {
if (!__webpack_require__.o(exports, name)) {
Object.defineProperty(exports, name, { enumerable: true, get: getter });
}
};
__webpack_require__.r = function (exports) {
if (typeof Symbol !== 'undefined' && Symbol.toStringTag) {
Object.defineProperty(exports, Symbol.toStringTag, { value: 'Module' });
}
Object.defineProperty(exports, '__esModule', { value: true });
};
__webpack_require__.t = function (value, mode) {
if (mode & 1) value = __webpack_require__(value);
if (mode & 8) return value;
if ((mode & 4) && typeof value === 'object' && value && value.__esModule) return value;
var ns = Object.create(null);
__webpack_require__.r(ns);
Object.defineProperty(ns, 'default', { enumerable: true, value: value });
if (mode & 2 && typeof value != 'string') for (var key in value) __webpack_require__.d(ns, key, function (key) { return value[key]; }.bind(null, key));
return ns;
};
__webpack_require__.n = function (module) {
var getter = module && module.__esModule ?
function getDefault() { return module['default']; } :
function getModuleExports() { return module; };
__webpack_require__.d(getter, 'a', getter);
return getter;
};
__webpack_require__.o = function (object, property) { return Object.prototype.hasOwnProperty.call(object, property); };
__webpack_require__.p = "";
__webpack_require__.oe = function (err) { console.error(err); throw err; };
var jsonpArray = window["webpackJsonp"] = window["webpackJsonp"] || [];
var oldJsonpFunction = jsonpArray.push.bind(jsonpArray);
jsonpArray.push = webpackJsonpCallback;
jsonpArray = jsonpArray.slice();
for (var i = 0; i < jsonpArray.length; i++) webpackJsonpCallback(jsonpArray[i]);
var parentJsonpFunction = oldJsonpFunction;
return __webpack_require__(__webpack_require__.s = "./src/main.js");
})
({
"./src/main.js":
(function (module, exports, __webpack_require__) {
__webpack_require__.e("c").then(__webpack_require__.bind(null, "./src/c.js")).then(c => {
console.log(c)
})
})
});4.6 dist\c.js #
(window["webpackJsonp"] = window["webpackJsonp"] || []).push([["c"], {
"./src/c.js":
(function (module, __webpack_exports__, __webpack_require__) {
"use strict";
__webpack_require__.r(__webpack_exports__);
__webpack_exports__["default"] = ({
name: 'zhufeng'
});
})
}]);4.7 实现 #
(function (modules) {
function webpackJsonpCallback(data) {
var chunkIds = data[0];
var moreModules = data[1];
var moduleId, chunkId, i = 0, resolves = [];
for (; i < chunkIds.length; i++) {
chunkId = chunkIds[i];
if (installedChunks[chunkId]) {
resolves.push(installedChunks[chunkId][0]);
}
installedChunks[chunkId] = 0;
}
for (moduleId in moreModules) {
modules[moduleId] = moreModules[moduleId];
}
while (resolves.length) {
resolves.shift()();
}
}
var installedModules = {};
var installedChunks = { main: 0 };
__webpack_require__.p = "";
function jsonpScriptSrc(chunkId) {
return __webpack_require__.p + "" + chunkId + ".bundle.js";
}
function __webpack_require__(moduleId) {
if (installedModules[moduleId]) {
return installedModules[moduleId].exports;
}
var module = (installedModules[moduleId] = { i: moduleId, l: false, exports: {} });
modules[moduleId].call(module.exports, module, module.exports, __webpack_require__);
module.l = true;
return module.exports;
}
__webpack_require__.t = function (value, mode) {
value = __webpack_require__(value);
var ns = Object.create(null);
Object.defineProperty(ns, "__esModule", { value: true });
Object.defineProperty(ns, "default", { enumerable: true, value: value });
return ns;
};
__webpack_require__.e = function requireEnsure(chunkId) {
var promises = [];
var installedChunkData = installedChunks[chunkId];
var promise = new Promise(function (resolve, reject) {
installedChunkData = installedChunks[chunkId] = [resolve, reject];
});
promises.push((installedChunkData[2] = promise));
var script = document.createElement("script");
script.src = jsonpScriptSrc(chunkId);
document.head.appendChild(script);
return Promise.all(promises);
}
var jsonpArray = (window["webpackJsonp"] = window["webpackJsonp"] || []);
jsonpArray.push = webpackJsonpCallback;
return __webpack_require__((__webpack_require__.s = "./src/index.js"));
})({
"./src/main.js":
(function (module, exports, __webpack_require__) {
__webpack_require__.e("c").then(__webpack_require__.bind(null, "./src/c.js")).then(c => {
console.log(c)
})
})
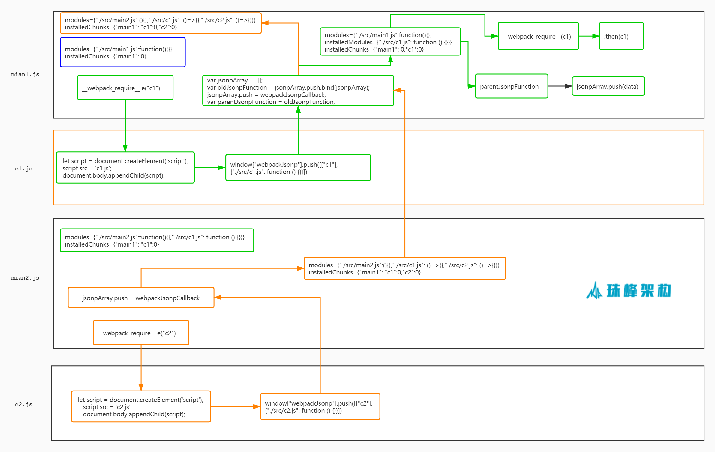
});5.异步加载 #

5.1 src\index.html #
<!DOCTYPE HTML PUBLIC "-//W3C//DTD HTML 4.0 Transitional//EN">
<html>
<head>
<title>import</title>
</head>
<body>
<button id="main1-loadC1">main1中加载c1模块</button>
<button id="main1-loadC2">main1中加载c2模块</button>
<button id="loadMain2">main2.js文件</button>
<button id="main2-loadC1">main2中加载c1模块</button>
<button id="main2-loadC2">main2中加载c2模块</button>
</body>
</html>
5.2 webpack.config.js #
const path = require('path');
const HtmlWebpackPlugin = require('html-webpack-plugin');
const { CleanWebpackPlugin } = require('clean-webpack-plugin');
module.exports = {
mode: 'development',
devtool: 'none',
entry: {
main1: './src/main1.js',
main2: './src/main2.js'
},
output: {
path: path.resolve(__dirname, 'dist'),
filename: '[name].js'
},
module: {},
plugins: [
new CleanWebpackPlugin({ cleanOnceBeforeBuildPatterns: ['**/*'] }),
new HtmlWebpackPlugin({
template: './src/index.html',
filename: 'index.html',
chunks: ['main1']
})],
devServer: {}
}5.3 src\main1.js #
document.getElementById('main1-loadC1').addEventListener('click', () => {
import(/* webpackChunkName: "c1" */'./c1').then(c1 => {
console.log(c1.default)
})
});
document.getElementById('main1-loadC2').addEventListener('click', () => {
import(/* webpackChunkName: "c2" */'./c2').then(c1 => {
console.log(c1.default)
})
});
document.getElementById('loadMain2').addEventListener('click', () => {
let script = document.createElement('script');
script.src = 'main2.js';
document.body.appendChild(script);
});5.4 src\main2.js #
document.getElementById('main2-loadC1').addEventListener('click', () => {
import(/* webpackChunkName: "c1" */'./c1').then(c1 => {
console.log(c1.default)
})
});
document.getElementById('main2-loadC2').addEventListener('click', () => {
import(/* webpackChunkName: "c2" */'./c2').then(c1 => {
console.log(c1.default)
})
});5.5 src\c1.js #
export default {
name: 'c1'
}5.6 src\c2.js #
export default {
name: 'c2'
}5.7 dist\main1.js #
(function (modules) {
function webpackJsonpCallback(data) {
var chunkIds = data[0];
var moreModules = data[1];
var moduleId, chunkId, i = 0, resolves = [];
for (; i < chunkIds.length; i++) {
chunkId = chunkIds[i];
if (Object.prototype.hasOwnProperty.call(installedChunks, chunkId) && installedChunks[chunkId]) {
resolves.push(installedChunks[chunkId][0]);
}
installedChunks[chunkId] = 0;
}
for (moduleId in moreModules) {
if (Object.prototype.hasOwnProperty.call(moreModules, moduleId)) {
modules[moduleId] = moreModules[moduleId];
}
}
if (parentJsonpFunction) parentJsonpFunction(data);
while (resolves.length) {
resolves.shift()();
}
};
var installedModules = {};
var installedChunks = {
"main1": 0
};
function jsonpScriptSrc(chunkId) {
return __webpack_require__.p + "" + ({ "c1": "c1", "c2": "c2" }[chunkId] || chunkId) + ".js"
}
function __webpack_require__(moduleId) {
if (installedModules[moduleId]) {
return installedModules[moduleId].exports;
}
var module = installedModules[moduleId] = {
i: moduleId,
l: false,
exports: {}
};
modules[moduleId].call(module.exports, module, module.exports, __webpack_require__);
module.l = true;
return module.exports;
}
__webpack_require__.e = function requireEnsure(chunkId) {
var promises = [];
var installedChunkData = installedChunks[chunkId];
if (installedChunkData !== 0) {
if (installedChunkData) {
promises.push(installedChunkData[2]);
} else {
var promise = new Promise(function (resolve, reject) {
installedChunkData = installedChunks[chunkId] = [resolve, reject];
});
promises.push(installedChunkData[2] = promise);
var script = document.createElement('script');
var onScriptComplete;
script.charset = 'utf-8';
script.timeout = 120;
if (__webpack_require__.nc) {
script.setAttribute("nonce", __webpack_require__.nc);
}
script.src = jsonpScriptSrc(chunkId);
var error = new Error();
onScriptComplete = function (event) {
script.onerror = script.onload = null;
clearTimeout(timeout);
var chunk = installedChunks[chunkId];
if (chunk !== 0) {
if (chunk) {
var errorType = event && (event.type === 'load' ? 'missing' : event.type);
var realSrc = event && event.target && event.target.src;
error.message = 'Loading chunk ' + chunkId + ' failed.\n(' + errorType + ': ' + realSrc + ')';
error.name = 'ChunkLoadError';
error.type = errorType;
error.request = realSrc;
chunk[1](error);
}
installedChunks[chunkId] = undefined;
}
};
var timeout = setTimeout(function () {
onScriptComplete({ type: 'timeout', target: script });
}, 120000);
script.onerror = script.onload = onScriptComplete;
document.head.appendChild(script);
}
}
return Promise.all(promises);
};
__webpack_require__.m = modules;
__webpack_require__.c = installedModules;
__webpack_require__.d = function (exports, name, getter) {
if (!__webpack_require__.o(exports, name)) {
Object.defineProperty(exports, name, { enumerable: true, get: getter });
}
};
__webpack_require__.r = function (exports) {
if (typeof Symbol !== 'undefined' && Symbol.toStringTag) {
Object.defineProperty(exports, Symbol.toStringTag, { value: 'Module' });
}
Object.defineProperty(exports, '__esModule', { value: true });
};
__webpack_require__.t = function (value, mode) {
if (mode & 1) value = __webpack_require__(value);
if (mode & 8) return value;
if ((mode & 4) && typeof value === 'object' && value && value.__esModule) return value;
var ns = Object.create(null);
__webpack_require__.r(ns);
Object.defineProperty(ns, 'default', { enumerable: true, value: value });
if (mode & 2 && typeof value != 'string') for (var key in value) __webpack_require__.d(ns, key, function (key) { return value[key]; }.bind(null, key));
return ns;
};
__webpack_require__.n = function (module) {
var getter = module && module.__esModule ?
function getDefault() { return module['default']; } :
function getModuleExports() { return module; };
__webpack_require__.d(getter, 'a', getter);
return getter;
};
__webpack_require__.o = function (object, property) { return Object.prototype.hasOwnProperty.call(object, property); };
__webpack_require__.p = "";
__webpack_require__.oe = function (err) { console.error(err); throw err; };
var jsonpArray = window["webpackJsonp"] = window["webpackJsonp"] || [];
var oldJsonpFunction = jsonpArray.push.bind(jsonpArray);
jsonpArray.push = webpackJsonpCallback;
jsonpArray = jsonpArray.slice();
for (var i = 0; i < jsonpArray.length; i++) webpackJsonpCallback(jsonpArray[i]);
var parentJsonpFunction = oldJsonpFunction;
return __webpack_require__(__webpack_require__.s = "./src/main1.js");
})
({
"./src/main1.js":
(function (module, exports, __webpack_require__) {
document.getElementById('main1-loadC1').addEventListener('click', () => {
__webpack_require__.e("c1").then(__webpack_require__.bind(null, "./src/c1.js")).then(c1 => {
console.log(c1.default)
})
});
document.getElementById('main1-loadC2').addEventListener('click', () => {
__webpack_require__.e("c2").then(__webpack_require__.bind(null, "./src/c2.js")).then(c1 => {
console.log(c1.default)
})
});
document.getElementById('loadMain2').addEventListener('click', () => {
let script = document.createElement('script');
script.src = 'main2.js';
document.body.appendChild(script);
});
})
});5.8 dist\main2.js #
(function (modules) {
function webpackJsonpCallback(data) {
var chunkIds = data[0];
var moreModules = data[1];
var moduleId, chunkId, i = 0, resolves = [];
for (; i < chunkIds.length; i++) {
chunkId = chunkIds[i];
if (Object.prototype.hasOwnProperty.call(installedChunks, chunkId) && installedChunks[chunkId]) {
resolves.push(installedChunks[chunkId][0]);
}
installedChunks[chunkId] = 0;
}
for (moduleId in moreModules) {
if (Object.prototype.hasOwnProperty.call(moreModules, moduleId)) {
modules[moduleId] = moreModules[moduleId];
}
}
if (parentJsonpFunction) parentJsonpFunction(data);
while (resolves.length) {
resolves.shift()();
}
};
var installedModules = {};
var installedChunks = {
"main2": 0
};
function jsonpScriptSrc(chunkId) {
return __webpack_require__.p + "" + ({ "c1": "c1", "c2": "c2" }[chunkId] || chunkId) + ".js"
}
function __webpack_require__(moduleId) {
if (installedModules[moduleId]) {
return installedModules[moduleId].exports;
}
var module = installedModules[moduleId] = {
i: moduleId,
l: false,
exports: {}
};
modules[moduleId].call(module.exports, module, module.exports, __webpack_require__);
module.l = true;
return module.exports;
}
__webpack_require__.e = function requireEnsure(chunkId) {
var promises = [];
var installedChunkData = installedChunks[chunkId];
if (installedChunkData !== 0) {
if (installedChunkData) {
promises.push(installedChunkData[2]);
} else {
var promise = new Promise(function (resolve, reject) {
installedChunkData = installedChunks[chunkId] = [resolve, reject];
});
promises.push(installedChunkData[2] = promise);
var script = document.createElement('script');
var onScriptComplete;
script.charset = 'utf-8';
script.timeout = 120;
if (__webpack_require__.nc) {
script.setAttribute("nonce", __webpack_require__.nc);
}
script.src = jsonpScriptSrc(chunkId);
var error = new Error();
onScriptComplete = function (event) {
script.onerror = script.onload = null;
clearTimeout(timeout);
var chunk = installedChunks[chunkId];
if (chunk !== 0) {
if (chunk) {
var errorType = event && (event.type === 'load' ? 'missing' : event.type);
var realSrc = event && event.target && event.target.src;
error.message = 'Loading chunk ' + chunkId + ' failed.\n(' + errorType + ': ' + realSrc + ')';
error.name = 'ChunkLoadError';
error.type = errorType;
error.request = realSrc;
chunk[1](error);
}
installedChunks[chunkId] = undefined;
}
};
var timeout = setTimeout(function () {
onScriptComplete({ type: 'timeout', target: script });
}, 120000);
script.onerror = script.onload = onScriptComplete;
document.head.appendChild(script);
}
}
return Promise.all(promises);
};
__webpack_require__.m = modules;
__webpack_require__.c = installedModules;
__webpack_require__.d = function (exports, name, getter) {
if (!__webpack_require__.o(exports, name)) {
Object.defineProperty(exports, name, { enumerable: true, get: getter });
}
};
__webpack_require__.r = function (exports) {
if (typeof Symbol !== 'undefined' && Symbol.toStringTag) {
Object.defineProperty(exports, Symbol.toStringTag, { value: 'Module' });
}
Object.defineProperty(exports, '__esModule', { value: true });
};
__webpack_require__.t = function (value, mode) {
if (mode & 1) value = __webpack_require__(value);
if (mode & 8) return value;
if ((mode & 4) && typeof value === 'object' && value && value.__esModule) return value;
var ns = Object.create(null);
__webpack_require__.r(ns);
Object.defineProperty(ns, 'default', { enumerable: true, value: value });
if (mode & 2 && typeof value != 'string') for (var key in value) __webpack_require__.d(ns, key, function (key) { return value[key]; }.bind(null, key));
return ns;
};
__webpack_require__.n = function (module) {
var getter = module && module.__esModule ?
function getDefault() { return module['default']; } :
function getModuleExports() { return module; };
__webpack_require__.d(getter, 'a', getter);
return getter;
};
__webpack_require__.o = function (object, property) { return Object.prototype.hasOwnProperty.call(object, property); };
__webpack_require__.p = "";
__webpack_require__.oe = function (err) { console.error(err); throw err; };
var jsonpArray = window["webpackJsonp"] = window["webpackJsonp"] || [];
var oldJsonpFunction = jsonpArray.push.bind(jsonpArray);
jsonpArray.push = webpackJsonpCallback;
jsonpArray = jsonpArray.slice();
for (var i = 0; i < jsonpArray.length; i++) webpackJsonpCallback(jsonpArray[i]);
var parentJsonpFunction = oldJsonpFunction;
return __webpack_require__(__webpack_require__.s = "./src/main2.js");
})
({
"./src/main2.js":
(function (module, exports, __webpack_require__) {
document.getElementById('main2-loadC1').addEventListener('click', () => {
__webpack_require__.e("c1").then(__webpack_require__.bind(null, "./src/c1.js")).then(c1 => {
console.log(c1.default)
})
});
document.getElementById('main2-loadC2').addEventListener('click', () => {
__webpack_require__.e("c2").then(__webpack_require__.bind(null, "./src/c2.js")).then(c1 => {
console.log(c1.default)
})
});
})
});5.9 dist\c1.js #
(window["webpackJsonp"] = window["webpackJsonp"] || []).push([["c1"], {
"./src/c1.js":
(function (module, __webpack_exports__, __webpack_require__) {
"use strict";
__webpack_require__.r(__webpack_exports__);
__webpack_exports__["default"] = ({
name: 'c1'
});
})
}]);5.10 dist\c2.js #
(window["webpackJsonp"] = window["webpackJsonp"] || []).push([["c2"], {
"./src/c2.js":
(function (module, __webpack_exports__, __webpack_require__) {
"use strict";
__webpack_require__.r(__webpack_exports__);
__webpack_exports__["default"] = ({
name: 'c2'
});
})
}]);5.11 实现 #
(function (modules) {
function webpackJsonpCallback(data) {
var chunkIds = data[0];
var moreModules = data[1];
var moduleId, chunkId, i = 0, resolves = [];
for (; i < chunkIds.length; i++) {
chunkId = chunkIds[i];
if (installedChunks[chunkId]) {
resolves.push(installedChunks[chunkId][0]);
}
installedChunks[chunkId] = 0;
}
for (moduleId in moreModules) {
modules[moduleId] = moreModules[moduleId];
}
+ if (parentJsonpFunction) parentJsonpFunction(data);
while (resolves.length) {
resolves.shift()();
}
}
var installedModules = {};
var installedChunks = { main: 0 };
__webpack_require__.p = "";
function jsonpScriptSrc(chunkId) {
return __webpack_require__.p + "" + chunkId + ".js";
}
function __webpack_require__(moduleId) {
if (installedModules[moduleId]) {
return installedModules[moduleId].exports;
}
var module = (installedModules[moduleId] = { i: moduleId, l: false, exports: {} });
modules[moduleId].call(module.exports, module, module.exports, __webpack_require__);
module.l = true;
return module.exports;
}
__webpack_require__.r = function (exports) {
if (typeof Symbol !== 'undefined' && Symbol.toStringTag) {
Object.defineProperty(exports, Symbol.toStringTag, { value: 'Module' });
}
Object.defineProperty(exports, '__esModule', { value: true });
};
__webpack_require__.t = function (value, mode) {
value = __webpack_require__(value);
var ns = Object.create(null);
Object.defineProperty(ns, "__esModule", { value: true });
Object.defineProperty(ns, "default", { enumerable: true, value: value });
return ns;
};
__webpack_require__.e = function requireEnsure(chunkId) {
var promises = [];
var installedChunkData = installedChunks[chunkId];
var promise = new Promise(function (resolve, reject) {
installedChunkData = installedChunks[chunkId] = [resolve, reject];
});
promises.push((installedChunkData[2] = promise));
var script = document.createElement("script");
script.src = jsonpScriptSrc(chunkId);
document.head.appendChild(script);
return Promise.all(promises);
}
var jsonpArray = (window["webpackJsonp"] = window["webpackJsonp"] || []);
var oldJsonpFunction = jsonpArray.push.bind(jsonpArray);
jsonpArray.push = webpackJsonpCallback;
+ jsonpArray = jsonpArray.slice();
+ for (var i = 0; i < jsonpArray.length; i++) webpackJsonpCallback(jsonpArray[i]);
+ var parentJsonpFunction = oldJsonpFunction;
return __webpack_require__(__webpack_require__.s = "./src/main1.js");
})
({
"./src/main1.js":
(function (module, exports, __webpack_require__) {
document.getElementById('main1-loadC1').addEventListener('click', () => {
__webpack_require__.e("c1").then(__webpack_require__.bind(null, "./src/c1.js")).then(c1 => {
console.log(c1.default)
})
});
document.getElementById('main1-loadC2').addEventListener('click', () => {
__webpack_require__.e("c2").then(__webpack_require__.bind(null, "./src/c2.js")).then(c1 => {
console.log(c1.default)
})
});
document.getElementById('loadMain2').addEventListener('click', () => {
let script = document.createElement('script');
script.src = 'main2.js';
document.body.appendChild(script);
});
})
});